No Métrica TOPO é possível adicionar novos atalhos para as ferramentas que já possuem comandos existentes.
Por exemplo, para a ferramenta Escala, os atalhos padrão são: SC,SCA,SCAL,SCALE e iremos incluir um novo, com nome "Escala"
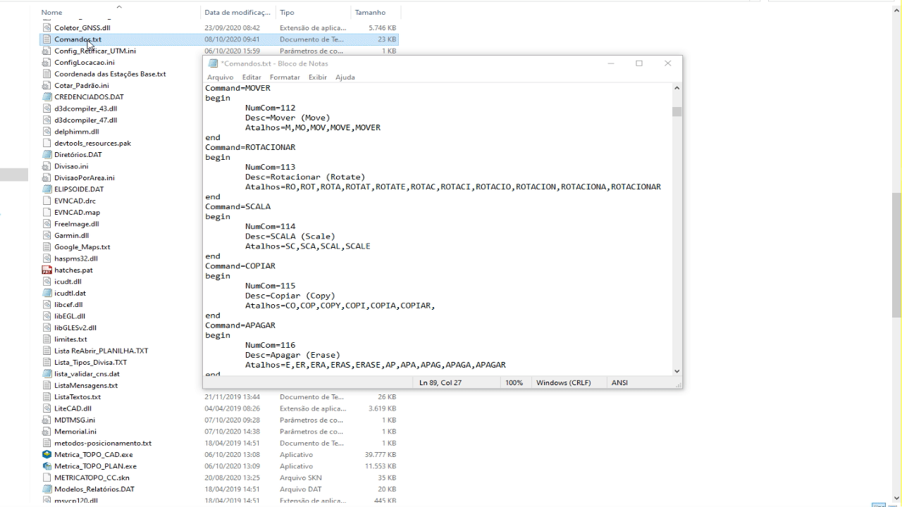
Para isso, acesse a pasta raiz do Métrica TOPO em -> C:\Program Files (x86)\Métrica\Métrica TOPO e localize o arquivo Comandos.txt.

Após localizar o arquivo, abra-o e procure a ferramenta que deseja incluir um atalho.
Insira uma vírgula após o último atalho e inclua o novo e salve o arquivo .TXT.

Agora basta reabrir o Métrica TOPO e digitar o comando.

BOM TRABALHO!